Skip to content

sdos/treevisualization

 
 

Repository files navigation

treevisualization

The purpose is to make a visualization of a big tree structure using d3js.

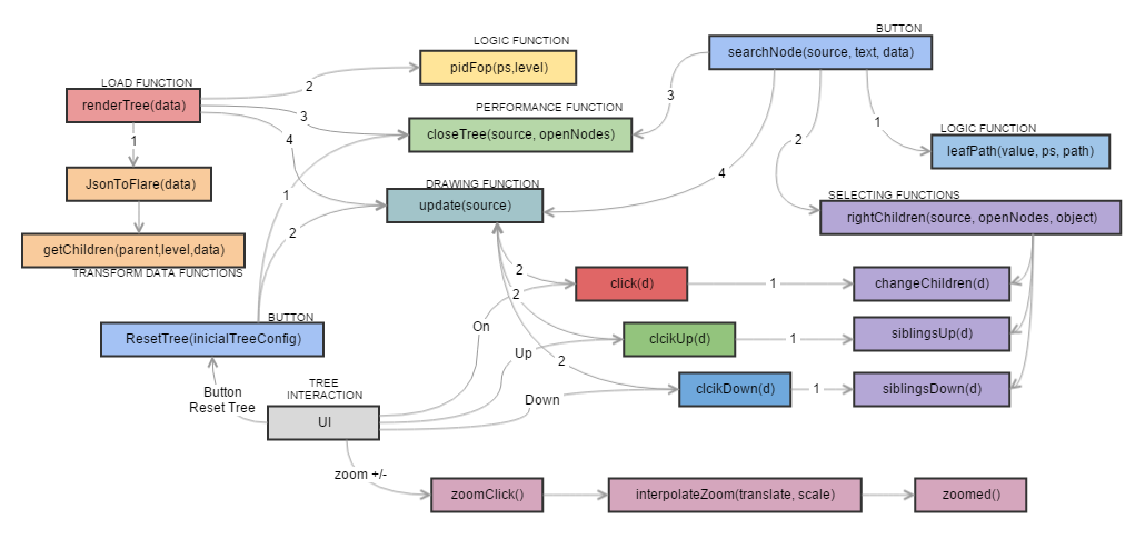
Functions Calls

Function Calls

Animation [ ]

There will be animation to add and delete objects in the tree leafs.

Big number of children [ ]

Example of a tree with partition size of 256:

Many children

Visualizating all tree [ ]

Depending on the tree size, how to show it ?

Complete tree

Visualizating tree path [x]

By selecting a object (tree leaf), it shows its path

Tree path

About

No description, website, or topics provided.

Resources

Stars

Watchers

Forks

Releases

No releases published

Packages

 
 
 

Contributors

Languages

  • JavaScript 98.2%
  • HTML 1.2%
  • CSS 0.6%