This is a personal project (to clock my CISSP CPEs) & DOES NOT in any way represent my current & previous employers.
Event Tracing for Windows (ETW) is a high-performance, kernel-level logging infrastructure built into Windows that captures detailed system and application events in real time. Introduced in Windows 2000, ETW provides comprehensive telemetry about operating system operations, application behavior, kernel activities, and performance metrics with minimal overhead.
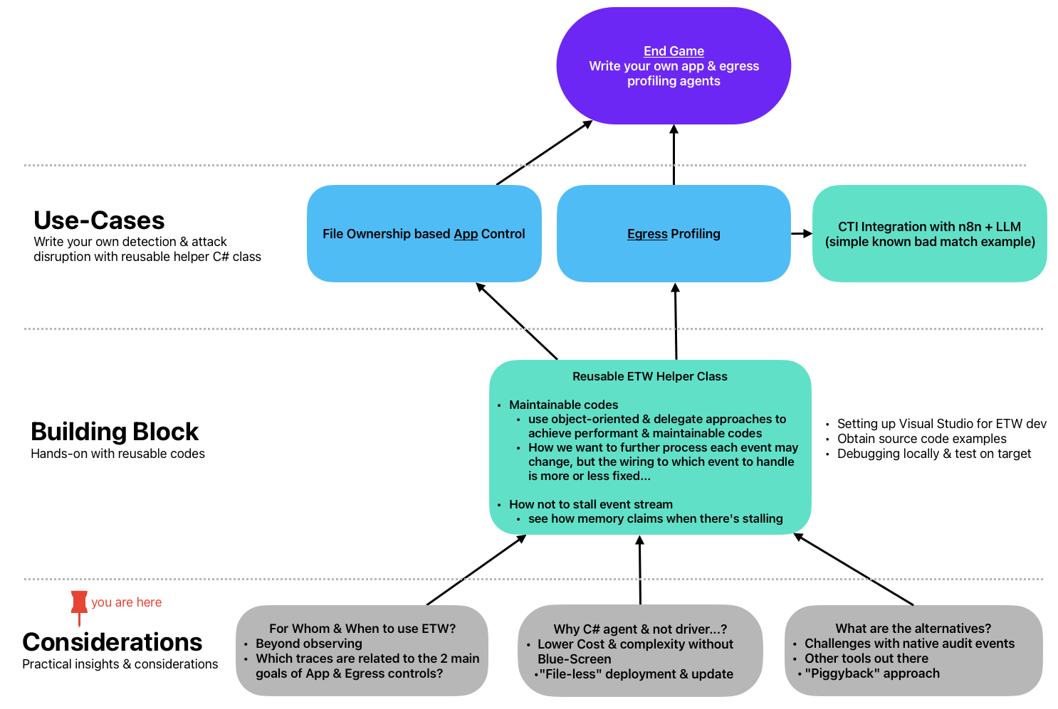
This is NOT a step-by-step ETW tutorial, it is a sharing of practical experience & notes related to ETW beyond audit log collection.
Target audience:
- System programmers looking to pivot into security
- Detection use-case engineers or Security product developers/engineers
- Threat hunters and malware analysts who want to explore near-real-time detection
Windows audit events are often enough for basic detection and accountability. For those cases, ETW development won't make sense.
ETW agent development makes sense when you need to:
- Correlate different event types (e.g. process + network details) within host instead of centrally.
- Handle detection use-cases where audit data is insufficient:
- True Parent ProcessID is absent in EID-4688 and even Sysmon.
- File access auditing typically needs per-resource setup; even with Global Object Access Auditing, capturing everything for backend processing is impractical.
- Reduce backend complexity and storage costs by pushing processing to endpoints.
- Detect & mitigate disarming of commercial EDRs, have a backup plan...
ETW provides the data to decide when to trigger actions on the endpoint instantly, either directly from events or after correlation within endpoint, avoiding the need to send a firehose of data to a backend.
This series will show how to use ETW for near-real-time application control and egress profiling (as shown in the earlier roadmap), using high-level C# code, without kernel-level development.
- Lower learning curve than driver development
- Easier to maintain
- No driver signing costs
- No BSOD risks (that brought global IT down) since we stay out of kernel space
I will cover turning any C# console app into a SYSTEM process, and discuss the weaknesses of the common driver-based approach and how to overcome them with a simpler approach.
For near-real-time response, audit events may be too slow. But if your use case tolerates delays, you can tap into Windows audit events with just a few lines of C#, also covered in this series.
Sysmon excels as a monitoring tool when you need visibility beyond basic process creation and termination (like EID 4688 and 4689). It provides deep telemetry, such as detailed network connection events, that are otherwise unavailable or tedious to correlate through standard audit facilities. This series also includes an example of interacting directly with the Sysmon ETW provider, enabling you to tap into Sysmon's events programmatically for advanced correlation, custom detection, and near real-time response scenarios.
There’s no shortage of open-source ETW projects on GitHub, but one project stands out for its polish and active development: Fibratus. Fibratus is purpose-built for adversary detection, protection, and threat hunting using ETW. It covers a wide spectrum of system activity, provides a flexible detection rule engine, and supports real-time and forensic workflows. The project is mature, well-maintained, and highly extensible, making it a strong alternative to Sysmon for advanced defenders and developers seeking maximum control over system event instrumentation.
The next entry in this series will be on Reusable Helper Class. It will cover:
- Setup of development environment
- Explanation of the helper class design and usage
- Testing approaches
Feel free to fork or connect @ LinkedIn!
